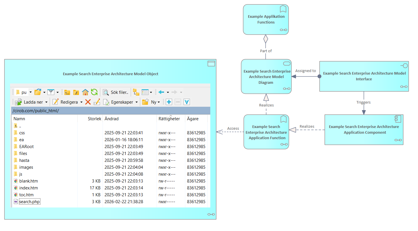
Example Search Enterprise Architecture Model Diagram

Header Image